Display in Workbook
To display a Chat in a Workbook, drag and drop it from the toolbox. You can change size and placement in the Properties panel if you want to.
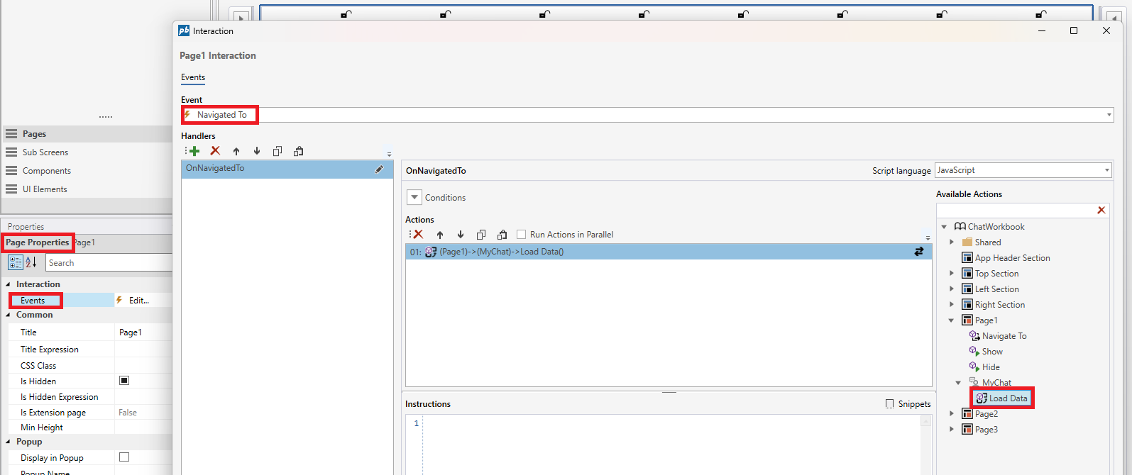
Run the Load Data-action to setup the chat on the page. Go to Events - Navigated To - Load Data of the Chat.
